Videos

Videos

  • 3 posts

End Pipeline Bull$#*! — AI Is Counting on Us to Call It Like It Is

There’s a moment we kept seeing at ODSC East last week. Someone would be walking by, scanning booths like we all do at conferences—half-looking for free stuff, half-trying to avoid eye contact—and then they’d stop. Dead in their tracks. Not for a t-shirt. Not for a

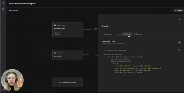
Introducing stream joins in Matterbeam

In this short demo we showcase stream joins, our new feature that enables you to do stateful data transformations in Matterbeam. 📍Stream joins are often used in situations where data from one stream needs to be enriched with data from another stream, as well as for various other analytics use

Sneak peak at our Data Agility Platform

I'm thrilled to share with you an exclusive early access walkthrough of our Data Agility Platform. At the core of what we are doing and thinking about every day is how to rethink the outdated, one-size-fits-all data management systems that have long plagued businesses. Traditional data pipelines, rooted